当前位置: 首页 > 稳定币
-
什么是Ethervista(VISTA币)?未来潜力如何?VISTA币价格预测2025,2026-2030
什么是Ethervista(VISTA)Ethervista(VISTA)是EthervistaDEX平台的原生代币,这是一个构建于以太坊网络上的去中心化交易所。VISTA代币的最大供应量设定为100万个,属于通缩型价值复合代币。该协议通过智能合约在每笔交易中自动销毁部分代币,从而减少流通总量并提升代币的底层价值。这种销毁机制由平台交易费用支持,形成了一个自我维持的系统,旨在通过持续降低供应来推动稀缺性与长期增值。当前市场状况和价格目前,VISTA的交易价格为8.57美元,较前一日上涨3.24%
web3.0 3562025-08-18 14:54:01
-
什么是 Mento?Mento代币经济模型、参与机制及功能组成介绍
目录1.什么是Mento?2.Mento的协议设计与功能组成2.1Mento核心模块概览2.2Mento核心机制:稳定币铸造与价格锚定2.2.1铸造与赎回机制2.2.2稳定机制3.Mento的治理架构与参与机制3.1MentoDAO3.2veMENTO模型4.Mento的代币经济模型5.Mento的主要应用场景5.1跨境支付5.2本地货币收益与DeFi接入5.3交易与流动性管理6.总结Mento是
web3.0 2582025-08-18 14:44:02
-
收益型稳定币是什么?五大头部项目盘点:USDe、USDY、PYUSD
目录一、收益型稳定币是什么?二、收益型稳定币头部专案盘点Ethena的USDeOndoFinanceUSDYPayPal的PYUSDMakerDAO的EDSR/USDSFraxFinance的sFRAX三、如何看待稳定币的收益加成?有别于传统稳定币,新一代的收益型稳定币将底层资产(如美国国债)的利息直接分配给持有者,让持币本身成为一种被动投资,改变稳定币的价值逻辑。你最近有没有在某些平台看到USDC的12%年化活期收
web3.0 4492025-08-18 14:34:01
-
从储值到资本运作:BTC链上金融全景解析
目录BTC的可组合性困境亚洲市场的加速作用WBTC–BTC封装与流动性Babylon–底层质押协议与节点运营者EtherFi–ETH流动质押与跨链可组合性Ethena–合成美元收益与策略特点Lombard–LBTC:BTC链上收益的代表案例整体市场趋势与未来展望过去几年,加密市场出现了明显转向——从单纯的价格投机,逐渐
web3.0 7862025-08-18 14:32:25
-
比特币以太坊涨不动了?一文揭秘锁住加密市场的四重枷锁
目录平静的幻象:一场十亿美元杠杆清洗的警示历史性的交接:ETF的需求遭遇“元老”的抛售之墙DeFi去杠杆引擎:来自以太坊核心的持续逆风分裂的市场:衍生品交易中的投机与对冲流动性的代价:当“无风险”收益过高时结论:警惕那只名为“降息”的靴子2025年8月的加密货币市场,像极了台风来临前的海面,看似波澜不惊,实则暗流汹涌。价格K线在图表上被拉成一条令人焦灼的横线,但这并
web3.0 4952025-08-18 14:30:27
-
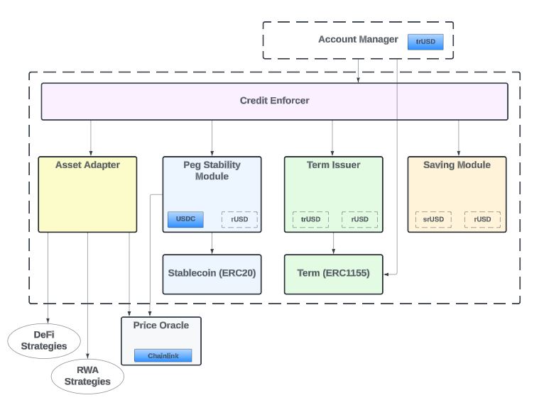
什么是Reservoir(DAM币)?怎么样?DAM币作用、代币经济学及路线图介绍
目录什么是Reservoir?rUSD的主要功能是什么?储蓄-srUSD和wsrUSDReservoir的技术和风险控制如何实现“可扩展的稳定币”?srUSD和trUSD如何共享角色?架构概述DAM代币有什么作用?供应和分配情况如何?效用和权力供应与浮动安全性与合规性产品循环和生态系统整合体现在哪里?“储备→收益→分配”的链条能够被验证吗?如何评估水库
web3.0 2882025-08-18 14:30:14
-
加密货币融入传统金融:制度探索与实践路径解析
近年来,加密资产已超越单纯的投机属性,逐步演变为现代金融体系中不可或缺的基础设施。其与传统金融(TradFi)的深度融合,正从多个层面稳步推进,具体可归纳为以下五个方向:一、监管与制度框架初步搭建美国国会推动的GENIUSAct(全称为“生成性创新与稳定币保障法案”)明确要求稳定币发行方必须以1:1比例持有美元或高流动性低风险资产作为储备,并接受定期审计与监管审查,确保透明度和用户资金安全。与此同时,《STABLEAct》也在同步推进,旨在建立联邦与州层面的双重监管体系,形成对稳定币发行与流通的
web3.0 8112025-08-18 14:30:01
-
什么是Reservoir(DAM币)?Reservoir项目概述,代币经济与未来前景分析
目录什么是ReservoirReservoir最新动态什么是DAM代币分配归属时间表公用事业Reservoir产品套件稳定币–rUSD储蓄–srUSD和wsrUSD期限–trUSD借贷市场Reservoir结构概述Reservoir未来展望Reservoir是以太坊上的下一代去中心化稳定币协议,支持多种抵押资产,并在领先网络中提供即时流动性。什么是ReservoirReservo
web3.0 9472025-08-18 14:20:01
-
3.5 亿只是起点:Arbitrum 的 RWA 生态,藏着哪些财富密码?
目录Arbitrum上的RWA概述为何选择Arbitrum?哪些提案推动了这一发展?Arbitrum上RWA的增长Arbitrum上RWA的增长历程RWA资产与提供商城堡实验室(CASTLELABS)产品清单SpikoFranklinTempletonSecuritizeDinariOpenEdenOndo未来展望城堡实验室(CASTLELABS)产品列表风险与前瞻性考量结论对许多人而言,能否切入现实世界资产(
web3.0 7162025-08-18 14:16:01
-
Coinbase市场观察:山寨币季即将全面到来
目录要点:进入山寨币季ETH测试结论要点:尽管对山寨币季的看法有所变化,但Coinbase对2025年第三季度的展望依然乐观。Coinbase认为,随着9月临近,当前的市场状况可能预示着山寨币季即将全面到来。(山寨币季的常见定义是,市值排名前50的山寨币中,至少有75%在过去90天内的表现优于BTC。)许多人争论美联储9月份的降息是否意味着加密货币市场局部触顶。Coinbase认为并非如此。鉴于大量散户资本在货币市场基金(超过7万亿美
web3.0 3062025-08-18 14:00:02
-
稳定币步入“生息时代”:收益型稳定币全景解读
目录一、收益型稳定币是什么?二、收益型稳定币头部项目盘点Ethena的USDeOndoFinanceUSDYPayPal的PYUSDMakerDAO的EDSR/USDSaxFinance的sFRAX三、如何看待稳定币的收益加成?你最近有没有在某些平台看到USDC的12%年化活期收益?这还真不是噱头,过去稳定币持有者往往是零利息的「无息储户」,而发行方则将沉淀资金投资于美国国债、票据等安全资产,赚取巨额收益,
web3.0 3852025-08-18 13:49:02
-
Tokens 2025 新趋势:跨链应用如何重塑其价值版图?
跨链技术通过侧链、中继链等方案打破区块链孤岛,使ETH可跨链参与DeFi、NFT可作多链抵押品,提升流动性、扩展应用场景、增强可组合性,推动Tokens价值重塑;2025年跨链DeFi、NFT市场、GameFi及身份协议将深度融合,但安全、中心化与标准不一风险仍存,Binance、OKX等交易所已布局跨链服务以应对趋势。
web3.0 3862025-08-18 11:28:54
-
Tokens 市场监管政策出台,影响几何
监管政策明确Tokens分类、强化KYC/AML、加强投资者保护和平台合规,短期或抑制流动性与创新,但长期将提升市场透明度、吸引机构入场、推动行业健康化发展。
web3.0 4702025-08-18 10:38:25
-
Tokens 与现实资产结合的项目进展追踪
2025年区块链与传统金融加速融合,核心趋势包括现实世界资产(RWA)代币化、去中心化金融(DeFi)扩张、加密货币ETF普及及稳定币创新,通过提升资产流动性、交易效率与金融普惠性,推动全球金融基础设施升级。
web3.0 2172025-08-18 10:34:42
-
tokens 是什么
Tokens是基于区块链的可编程数字资产,依附于现有网络如以太坊,具备权益证明、实用功能、资产数字化等多重价值,通过智能合约实现去中心化、透明且全球流通的应用,广泛用于DeFi、NFT、治理等领域,与比特币等原生币区别在于依附性与功能多样性,存储需用存储保管私钥,交易可通过中心化或去中心化交易所进行,安全操作至关重要。
web3.0 6382025-08-18 10:23:23
-
比特币在哪买 比特币怎么买 比特币安全购入
币安、欧易、火币、Gate.io、KuCoin是全球顶级比特币交易所,提供安全便捷的交易服务。新手可通过注册账户、完成KYC认证、使用C2C交易购买USDT,再兑换比特币的方式完成投资。建议开启双重验证、从小额开始交易,并警惕诈骗,长期持有者可考虑冷账户存储资产。
web3.0 7982025-08-18 10:17:44
社区问答
-
vue3+tp6怎么加入微信公众号啊
阅读:4989 · 6个月前
-
老师好,当客户登录并立即发送消息,这时候客服又并不在线,这时候发消息会因为touid没有赋值而报错,怎么处理?
阅读:6032 · 7个月前
-
RPC模式
阅读:5015 · 7个月前
-
insert时,如何避免重复注册?
阅读:5821 · 9个月前
-
vite 启动项目报错 不管用yarn 还是cnpm
阅读:6423 · 10个月前
最新文章
-
realme 12 Pro Plus电量掉太快 realme 12 Pro Plus省电模式开启
阅读:349 · 40分钟前
-
西瓜视频怎么给视频加速_西瓜视频视频加速播放操作方法
阅读:472 · 40分钟前
-
又大又白!艾什莉体模Cos《妮姬》莉贝雷利奥
阅读:600 · 40分钟前
-
稳定币转账手续费为何不同?一文看懂ERC20与TRC20差异
阅读:678 · 40分钟前
-
汤冷藏后味道变了还能喝吗 汤冷藏处理方法
阅读:631 · 41分钟前
-
百度输入法卸载后为什么还有残留文件_百度输入法卸载残留清理方法
阅读:379 · 41分钟前
-
铁路12306软卧提前选座方法 铁路12306下铺上铺说明
阅读:241 · 41分钟前
-
苹果12 Pro如何检测摄像头是否进灰_苹果12 Pro摄像头灰尘检测教程
阅读:284 · 42分钟前
-
sublime怎么配置Dockerfile语法高亮_sublime支持Dockerfile高亮显示设置
阅读:545 · 42分钟前
-
Python多线程网络编程实战 Python多线程服务器搭建教程
阅读:993 · 42分钟前

