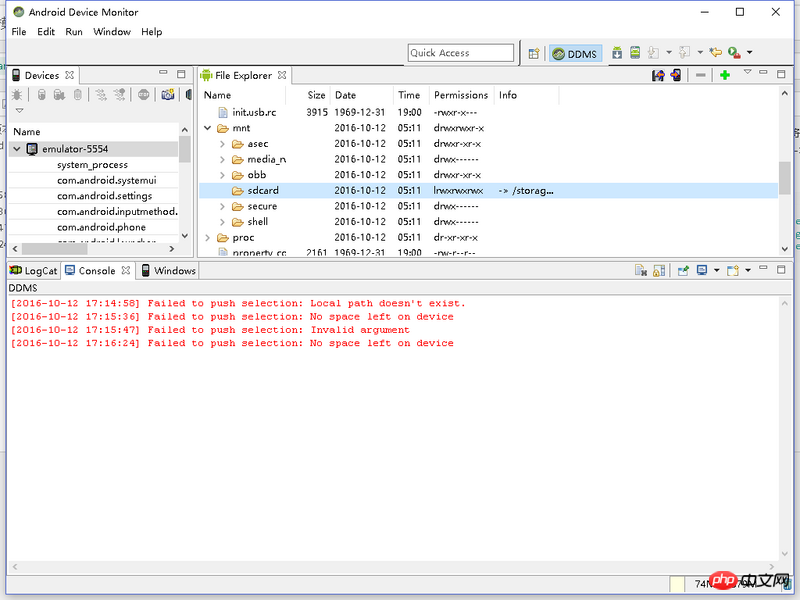
问题描述:使用的是android studio版本2.2.1,在用模拟器调试apk的时候需要将比较大的文件放置在根目录便于读取,通过Tools->Android->Android Device Monitor打开了DDMS,找到了mnt->sdcard,然后选择文件,点击push、pull文件,可是总是报错
[2016-10-12 17:14:58] Failed to push selection: Local path doesn't exist.
[2016-10-12 17:15:36] Failed to push selection: No space left on device
[2016-10-12 17:15:47] Failed to push selection: Invalid argument
[2016-10-12 17:16:24] Failed to push selection: No space left on device

补充:主要是错误No space left on device不解,根据网上的方法重启 无效,麻烦知道的朋友帮忙下,谢谢!
Copyright 2014-2025 https://www.php.cn/ All Rights Reserved | php.cn | 湘ICP备2023035733号
自问自答下吧,今天下午和朋友说了下,最终找到了问题所在。
文件应放入路径:
storage->sdcard,当然,如果批量push文件进去的话是很麻烦的,最好就是将文件压缩之后再push,然而模拟器里面是没有文件管理器的,所以最好是自己下一个,我用的是Es文件浏览器下载后直接拖拽进模拟器就自动安装了,很方便,还有就是很奇怪我本想装个文件解压的apk,可是试了几个都用不了。。。知道为啥的大神麻烦说下,后来想起好像Es是自带解压功能的,然后试了下,可以(不过在拷贝js文件的时候会报错,试了几次才可以)。另外说下,本人小白,自学android中,感觉android studio的模拟器越来越溜了,之前刚装2.0版本的时候各种卡顿,现在堪比真机的说。@xialomg 不是不想用真机,而是我的手机android版本6.0+啊,项目需要的是4.4.4.
补充张图:

模拟器空间不足吧,用emulator -partition-size 1024 @myavd试试,不行就用真机
1.打开shell
2.进入根目录
3.获得到根目录的完整路径
4.push 文件到根目录