
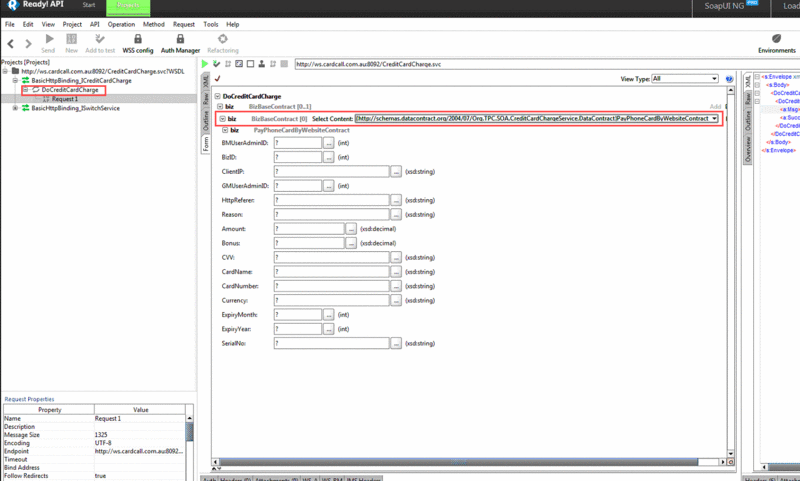
右边红框处是我不知道要怎么传,
这个是XML形式的
这是我的代码:
function CreditCardChargeAction(){
$ezidebit_client = new \SoapClient("http://ws.cardcall.com.au:8092/CreditCardCharge.svc?WSDL");
$ezidebitRequest = array("biz"=>array("BizID"=>"5","ClientIP"=>"101.178.140.96","HttpReferer"=>"https://www.hellophonecards.com.au/hpchome/recharge.aspx",
"BMUserAdminID"=>"1","GMUserAdminID"=>"1","Reason"=>"TPC","CardName" => "1147725","CardNumber" => "4862700011382664","CVV"=>"111",
"ExpiryYear" => "16","ExpiryMonth" => "10","Amount" => "10","Currency"=>"AUD", "SerialNo" => "CCAW0101171577","Bonus" => "0"));
$soap_result = $ezidebit_client->DoCreditCardCharge($ezidebitRequest);
}
$ezidebitRequest这里不知道对应的Ready! API 这个工具用什么格式去传值?
我这里$ezidebitRequest写法是错误的。
Copyright 2014-2025 https://www.php.cn/ All Rights Reserved | php.cn | 湘ICP备2023035733号
闭关修行中......